Herunterladen Inhalt Inhalt Diese Seite drucken

Parametrierumgebung Im Automation Studio Am Beispiel 8200Vector; Automation Studio V2.6.0.7 (Deutsche Version); Automation Studio V3.0.71.24 Sp03 (Englische Version) - Lenze 8200Vector Inbetriebnahme

Inhaltsverzeichnis
7. Parametrierumgebung im Automation Studio am Beispiel
8200vector
Die Automation Studio Software bietet die Möglichkeit, einige gängige Parameterwerte des
8200vectors bei jedem Start des Power Panel zum Antrieb zu übertragen.
In der I/O Konfiguration können diese Werte definiert werden.
7.1.

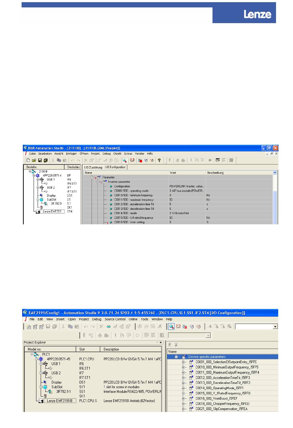
Automation Studio V2.6.0.7 (deutsche Version)

In der integrierten Version der Gerätebeschreibungsdatei sind zu Beginn die Werte der
aufgelisteten Codestellen mit Werkseinstellung hinterlegt. Die voreingestellten Werte führen
dazu, dass alle Werte in der Codestellenliste des AS beim Starten des B&R Powerpanel zum
8200vector übertragen werden.
7.2.

Automation Studio V3.0.71.24 SP03 (englische Version)

Die importierte XDD Datei beinhaltet die gleichen Codestellen wie die bisher integrierte Datei. In
der neuen XDD Datei ist die Codestelle 1 auf den Wert 30000 (FIX 32 Faktor 10000
berücksichtigt!) voreingestellt, so dass die Prozessdatenkommunikation über die AIF
Schnittstelle erfolgen kann. Ist es erforderlich, dass einige der angebotenen Codestellen eine
Änderung bedürfen, so kann der entsprechende Wert (FIX 32 Faktor 10000 berücksichtigen!)
eingestellt werden. Mit dem Importieren der XDD Datei werden bei Start des B&R Powerpanels
nur die Codestellen zum Antrieb übertragen, die mit einem Wert versehen wurden. Diese neue
Funktion reduziert die Aufstartzeit des Bussystems.
Inbetriebnahme_82_mit_EthernetPOWERLINK.doc
Seite 19 von 19
ACP

Quicklinks ausblenden:

Inhaltsverzeichnis
loading

Inhaltsverzeichnis