Herunterladen Inhalt Inhalt Diese Seite drucken

Anwesenheitserkennung - Philips Lightmaster Dali Multimaster Inbetriebnahmeanleitung

Inhaltsverzeichnis
3.15

Anwesenheitserkennung

Die anwesenheitsabhängige Regelung dient der Bewegungserkennung von Personen in einem
Bereich und erfolgt über Infrarotsensoren. Die anwesenheitsabhängige Regelung erlaubt eine
freie Parametrierung der Beleuchtung und trägt zur Senkung des Energieverbrauchs bei.
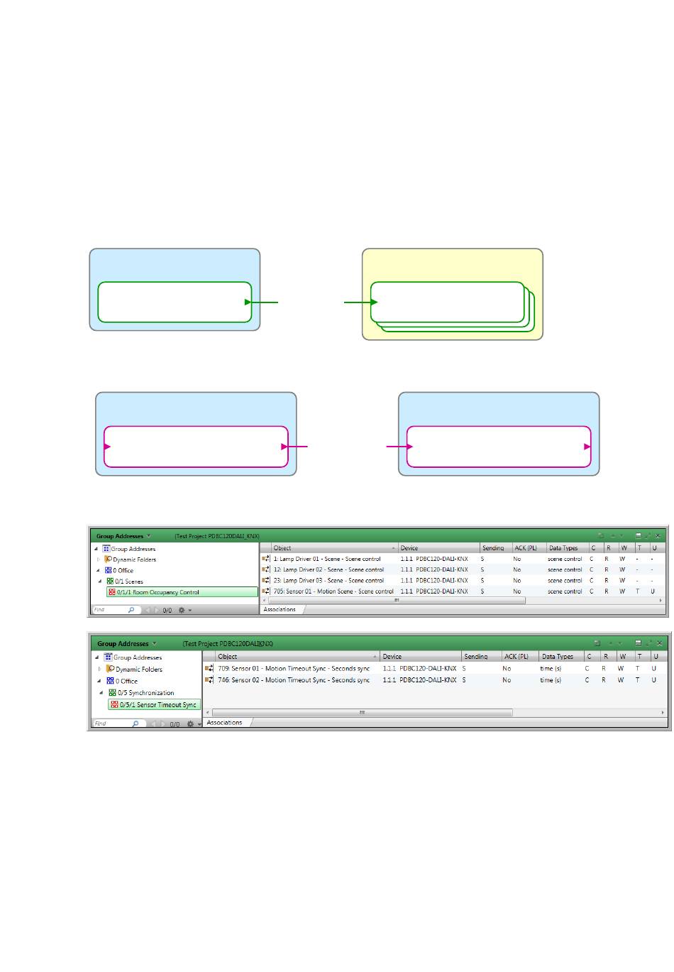
Erstellen Sie eine Gruppenadresse für die Szenensteuerung. Verknüpfen Sie das Objekt Sensor X –
Bewegung Szene mit dem (den) Objekt(en) Betriebsgerät X – Szene des Dimmers. Wenn sich
mehrere Sensoren in einem Bereich befinden, verknüfen Sie die Objekte Sensor X – Bewegung
Timeout Sync für jeden Sensor miteinander, so dass die Timeout-Werte synchronisiert werden.
Sensor
0/1/1
Sensor X – Motion Scene
Nur erforderlich, wenn sich mehrere Sensoren in dem selben Bereich befinden:
Sensor X
Sensor X – Motion Timeout Sync
Philips LightMaster114Fehler! Verwenden Sie die Registerkarte 'Start', um Heading 1 dem Text zuzuweisen, der hier
angezeigt werden soll.
Recall Scene X
0/5/1
Timeout (seconds)
Dimmer
0/1/1
Lamp Driver X - Scene
Sensor X
0/5/1
Sensor X – Motion Timeout Sync
Inhaltsverzeichnis
loading

Diese Anleitung auch für:

Pdbc120-dali-knx

Inhaltsverzeichnis